좋은 객체 지향 설계의 5가지 원칙 적용
SRP 단일 책임 원칙
한 클래스는 하나의 책임만 가져야 한다.
클라이언트 객체는 직접 구현 객체를 생성하고, 연결하고, 실행하는 다양한 책임을 가지고 있음
SRP 단일 책임 원칙을 따르면서 관심사를 분리함
구현 객체를 생성하고 연결하는 책임은 AppConfig가 담당
클라이언트 객체는 실행하는 책임만 담당
DIP 의존관계 역전 원칙
프로그래머는 추상화에 의존해야지, 구체화에 의존하면 안된다.
새로운 할인 정책을 개발하고, 적용하려고 하니 클라이언트 코드도 함께 변경해야 했다.
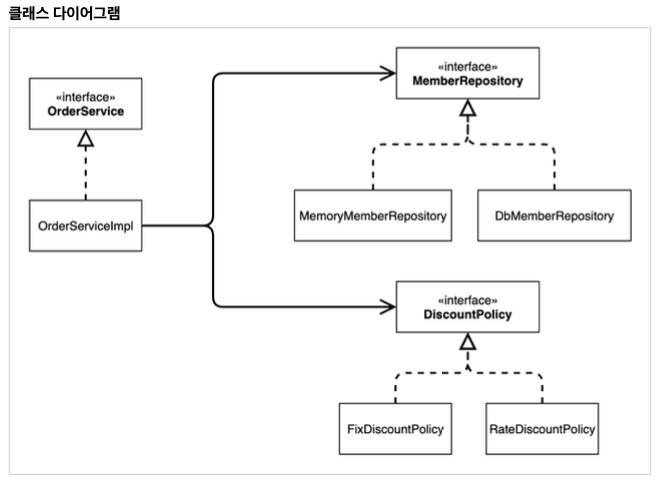
기존 클라이언트 코드( OrderServiceImpl )는 DIP를 지키며 DiscountPolicy 추상화 인터페이스에 의존하는 것 같았지만, FixDiscountPolicy 구체화 구현 클래스에도 함께 의존했다.
클라이언트 코드가 DiscountPolicy 추상화 인터페이스에만 의존하도록 코드를 변경했다.
하지만 클라이언트 코드는 인터페이스만으로는 아무것도 실행할 수 없다.
AppConfig가 FixDiscountPolicy 객체 인스턴스를 클라이언트 코드 대신 생성해서 클라이언트 코드에 의존관계를 주입했다.
==> DIP 원칙을 따르면서 문제해결
OCP
소프트웨어 요소는 확장에는 열려 있으나 변경에는 닫혀 있어야 한다.
다형성을 사용하며 클라이언트가 DIP를 지킴
애플리케이션을 사용 영역과 구성 영역으로 나눔
AppConfig가 의존관계를 FixDiscountPolicy RateDiscountPolicy 로 변경해서 클라이언트 코드에 주입하므로
클라이언트 코드는 변경하지 않아도 됨
소프트웨어 요소를 새롭게 확장해도 사용 영역의 변경은 닫혀 있다.
IoC, DI, 컨테이너
제어의 역전 IoC (Inversion of Control)
public class OrderServiceImpl implements OrderService {
private final MemberRepository memberRepository;
private final DiscountPolicy discountPolicy;
public OrderServiceImpl(MemberRepository memberRepository, DiscountPolicy discountPolicy) {
this.memberRepository = memberRepository;
this.discountPolicy = discountPolicy;
}
@Override
public Order createOrder(Long memberId, String itemName, int itemPrice) {
Member member = memberRepository.findById(memberId); // 회원정보 조회
int discountPrice = discountPolicy.discount(member, itemPrice); // 할인 정책
return new Order(memberId, itemName, itemPrice, discountPrice);
}
}
위 코드에서 OrderServiceImpl 은 필요한 인터페이스들을 호출하지만 어떤 구현 객체들이 실행될지 모른다.
프로그램에 대한 제어 흐름에 대한 권한은 모두 AppConfig가 가지고 있다.
심지어 OrderServiceImpl 도 AppConfig가 생성한다.
AppConfig는 OrderServiceImpl 이 아닌 OrderService 인터페이스의 다른 구현 객체를 생성하고 실행할 수도 있다.
OrderServiceImpl 은 묵묵히 자신의 로직을 실행할 뿐이다.
프로그램의 제어 흐름을 직접 제어하는 것(e.g. new로 직접 생성)이 아니라 외부에서 관리하는 것이 제어의 역전(IoC)
프레임워크 vs 라이브러리
- 프레임워크가 내가 작성한 코드를 제어하고, 생명주기 안에서 프레임워크가 내 코드를 실행하면 프레임워크 (JUnit)
- 내가 작성한 코드가 직접 제어의 흐름을 담당한다면 라이브러리
의존관계 주입 DI (Dependency Injection)
OrderServiceImpl은 DiscountPolicy 인터페이스에 의존한다. 실제 어떤 구현 객체가 사용될지 모른다.
의존관계는 정적인 클래스 의존 관계와, 실행 시점에 결정되는 동적인 객체(인스턴스) 의존 관계 둘을 분리하여 생각해야함
정적인 클래스 의존 관계
클래스가 사용하는 import 코드만 보고 의존 관계를 쉽게 판단할 수 있다.
정적인 의존 관계는 애플리케이션을 실행하지 않아도 분석할 수 있다.
public class OrderServiceImpl implements OrderService {
private final MemberRepository memberRepository;
private final DiscountPolicy discountPolicy;
.......
OrderServiceImpl은 MemberRepository, DiscountPolicy 에 의존

하지만 이러한 클래스 의존관계만으로는 실제 어떤 객체가 OrderServiceImpl에 주입될 지 알 수 없다.
동적인 객체 인스턴스 의존 관계
애플리케이션 실행 시점에 실제 생성 된 객체 인스턴스의 참조가 연결 된 의존 관계

- 애플리케이션 실행 시점(런타임)에 외부에서 실제 구현 객체를 생성하고 클라이언트에 전달해서 클라이언트 서버의 실제 의존 관계가 연결 되는 것을 의존관계 주입이라고 한다.
- 객체 인스턴스를 생성하고, 그 참조 값을 전달해서 연결된다.
- 의존관계 주입을 사용하면 클라이언트 코드를 변경하지 않고, 클라이언트가 호출하는 대상의 타입 인스턴스를 변경 할 수 있다.
- 의존관계 주입을 사용하면 정적인 클래스 의존관계를 변경하지 않고, 동적인 객체 인스턴스 의존관계를 쉽게 변경할 수 있다.
==> 정적인 관계를 전혀 수정하지 않고 동적인 관계만 수정할 수 있다는 것이 의존관계의 장점
IoC 컨테이너, DI 컨테이너
- AppConfig 처럼 객체를 생성하고 관리하면서 의존관계를 연결해 주는 것들
- IoC 컨테이너, DI 컨테이너라고 부른다.
- 의존관계 주입에 초점을 맞추어 최근에는 주로 DI 컨테이너라고 한다.
- 또는 어셈블러, 오브젝트 팩토리 등으로 불리기도 한다.
스프링으로 전환하기
public class MemberApp {
public static void main(String[] args) {
// AppConfig appConfig = new AppConfig();
// MemberService memberService = appConfig.memberService();
// AppConfig에 있는 환경 설정 정보를 컨테이너에 넣어서 관리해준다.
ApplicationContext applicationContext = new AnnotationConfigApplicationContext(AppConfig.class);
// name: memberService, type: MemberService.class
MemberService memberService = applicationContext.getBean("memberService", MemberService.class);
Member member = new Member(1L, "memberA", Grade.VIP);
memberService.join(member);
Member findMember = memberService.findMember(1L);
System.out.println("new member = " + member.getName());
System.out.println("findMember = " + findMember.getName());
}
}
MemberApp을 스프링으로 전환하여 실행하면 아래와 같은 로그를 확인할 수 있다.
Creating shared instance of singleton bean 'org.springframework.context.annotation.internalCommonAnnotationProcessor'
Creating shared instance of singleton bean 'appConfig'
Creating shared instance of singleton bean 'memberService'
Creating shared instance of singleton bean 'memberRepository'
Creating shared instance of singleton bean 'orderService'
Creating shared instance of singleton bean 'discountPolicy'
new member = memberA
findMember = memberA
스프링 컨테이너에 key는 orderService, value는 객체 인스턴스로 등록이 되는 것
컨테이너에서 이름과 타입을 주고 꺼내 사용한다.
public class OrderApp {
public static void main(String[] args) {
// AppConfig appConfig = new AppConfig();
// MemberService memberService = appConfig.memberService();
// OrderService orderService = appConfig.orderService();
ApplicationContext applicationContext = new AnnotationConfigApplicationContext(AppConfig.class);
MemberService memberService = applicationContext.getBean("memberService", MemberService.class);
OrderService orderService = applicationContext.getBean("orderService", OrderService.class);
Long memberId = 1L;
Member member = new Member(memberId, "memberA", Grade.VIP);
memberService.join(member);
Order order = orderService.createOrder(memberId, "itemA", 20000);
System.out.println("order = " + order);
}
}
Creating shared instance of singleton bean 'appConfig'
Creating shared instance of singleton bean 'memberService'
Creating shared instance of singleton bean 'memberRepository'
Creating shared instance of singleton bean 'orderService'
Creating shared instance of singleton bean 'discountPolicy'
order = Order{memberId=1, itemName='itemA', itemPrice=20000, discountPrice=2000}
스프링을 사용하기 이전과 완전히 동일한 결과를 확인할 수 있다.
스프링 컨테이너
ApplicationContext를 스프링 컨테이너라고 한다.
기존에는 개발자가 AppConfig를 사용해서 직접 객체를 생성하고 DI를 했지만, 이제부터는 스프링 컨테이너를 통해서 사용
스프링 컨테이너는 @Configuration 이 붙은 AppConfig 를 설정(구성) 정보로 사용한다.
여기서 @Bean 이라 적힌 메서드를 모두 호출해서 반환된 객체를 스프링 컨테이너에 등록한다.
이렇게 스프링 컨테이너에 등록된 객체를 스프링 빈이라 한다.
스프링 빈은 @Bean 이 붙은 메서드의 명을 스프링 빈의 이름으로 사용한다. ( memberService , orderService )
이전에는 개발자가 필요한 객체를 AppConfig 를 사용해서 직접 조회했지만,
이제부터는 스프링 컨테이너를 통해서 필요한 스프링 빈(객체)를 찾아야 한다.
스프링 빈은 applicationContext.getBean() 메서드를 사용해서 찾을 수 있다.
기존에는 개발자가 직접 자바코드로 모든 것을 했다면 이제부터는 스프링 컨테이너에 객체를 스프링 빈으로 등록하고,
스프링 컨테이너에서 스프링 빈을 찾아서 사용하도록 변경되었다.
'Spring Boot' 카테고리의 다른 글
| Spring Container & Bean (2) (0) | 2021.08.30 |
|---|---|
| Spring Container & Bean (1) (0) | 2021.08.30 |
| Spring Boot 예제 2 - 객체 지향 원리 적용 (1) (0) | 2021.06.22 |
| Spring Boot 예제 1 - 자바 예제 만들기 (0) | 2021.06.21 |
| DTO, VO, DAO 정리 (0) | 2021.06.14 |